精品软件与实用教程
在谷歌云中如何创建实例,新建Linux/Centos8服务器实例
创建 Centos8/Rocky Linux8 实例教程,众所周知的CentOS 8 已经在 2021 年底结束服务支持,一些习惯使用Centos8的用户都在寻找替代方案,Rocky Linux 系统是目前最好的平移替代方法之一。下面教大家如何在Google Cloud 谷歌云中创建Rocky Linux8 实例
一直以来,CentOS 以免费的 RHEL 版本而深得开源社区和运维工程师们的喜爱,在国内有着大量的用户群体和装机量。RHEL 是红帽公司的商业产品,用户需订阅红帽公司的商业支持服务才可以使用,换句话说,CentOS靠着免费的RHEL商业服务,才换来这么多忠实用户,CentOS 8结束服务后,推出了CentOS 8的 Stream版本,可是Stream版本对很多脚本支持不是很好,最好的替代系统是Rocky Linux
Rocky Linux 是一款免费、开放、社区企业操作系统,旨在与顶级上游企业 Linux 发行版 100% 兼容。由社区建造,为社区服务。Rocky Linux 是基于 Red Hat Enterprise Linux (RHEL) 源代码的下游发行版。它与 RHEL 二进制兼容,旨在成为其 Linux 前身 CentOS 的替代品。这款企业级 Linux 发行版非常适合企业和个人使用。
Rocky Linux 8 于2029年5月31日结束服务支持。差不多还有5年多的服务支持,可以长期稳定的使用!
Google Cloud 谷歌云中创建Rocky Linux8 实例
在谷歌云中点击菜单中的Compute Engine 菜单中的虚拟机实例。

在虚拟机实例中点击创建实例,之后在区域和可用区中,选择服务器所在国家,选择完毕后,选择机器配置。

入门级别的服务器配置,选择E2服务器,在下面机器类型中,选择e2-highcpu-2,这个配置是独立cpu中的最低配置,2个vCPU,1个核心,2GB内存。
相对于初期建站用户来说,配置足够了,还要记得屏蔽那些流氓蜘蛛的采集,基本上来说足够使用了。
可用性政策默认选择标准即可。
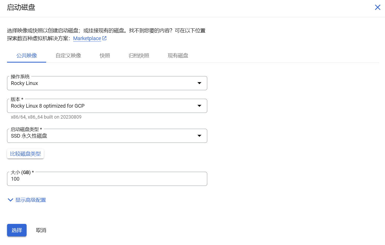
在启动磁盘中选项中,点击更改,这里配置磁盘大小,和安装操作系统的映像。
操作系统选择 Rocky Linux,版本选择 Rocky Linux 8 optimized for GCP 或者是Rocky Linux 8 都可以,记得一定要选择 x86/64, x86_64 的版本。

启动磁盘类型选择SSD永久性磁盘,大小填写100GB,SSD的永久性磁盘的价格和平衡永久性磁盘价格相差不是很大,100GB SSD永久性磁盘和平衡永久性磁盘价格每月相差仅10美元左右。

设置完毕后,点击选择,进入下一选项,在防火墙中勾选允许HTTP和HTTPS流量,然后点击创建!

每月70美元左右,三个月210美元,赠送的300+100美元足够维持3个月的免费使用。
服务器创建完毕后,还需要配置一个永久性的IP地址,目前服务器的IP地址是随机分配的,一旦服务器重新启动,IP地址就会更换。
创建静态IP地址
左侧菜单中点击VPC网络,再点击IP地址。
在IP地址页面中点击预留外部静态地址。

填写静态IP地址名称,然后再区域中选择你服务器所在区域,注意,如果你的区域选择错误,是无法绑定附加目标服务器的。选择好区域后,在附件目标中选择你之前创建的服务器名称。
之后点击预留,你的静态IP地址就已经绑定创建完毕了!
最后一步是设置一下防火墙!
配置VPC防火墙规则
刚才在创建服务器的过程中,我们选择开放HTTP和HTTPS端口,也就是80和443端口,其它端口默认都是关闭的,如果你想在服务器上配置防火墙的话,需要将Google Cloud平台上的防火墙设置成透明模式。
在左侧菜单中点击VPC网络,之后点击防火墙。进入到防火墙政策页面中,点击创建防火墙规则。
设置一个防火墙规则名称,之后向下拉,流量方向默认选择入站,对匹配项执行的操作默认允许,在下面的目标选项中,点击下拉菜单,选择网络中的所有实例。
来源过滤条件,默认IPv4范围,在来源IPv4范围中填写 0.0.0.0/0
最后在协议和端口选项中,选择全部允许,点击创建后,就创建了一个ALL IN 的透明规则,开放所有的端口

下面举个例子,屏蔽一些流氓蜘蛛的IP地址段。
对匹配项执行的操作选择拒绝,协议和端口选择全部拒绝。
在来源IP地址范围中,填写需要屏蔽的IP地址段。
216.244.66.0/24
85.208.96.0/24
185.191.171.0/24
114.119.0.0/24
216.244.64.0 - 216.244.95.255
185.191.171.0 - 185.191.171.255
114.119.128.0 - 114.119.191.255
85.208.96.0 - 85.208.96.255
到这里Rocky Linux8 服务器已经创建完毕了!
服务器创建完毕后,其它的操作和Centos系统的操作方法一样。
设置SSH远程登录,安装服务器面板等等。
下面是一些服务器配置的相关教程,可以参考:
- Google Cloud 谷歌云服务器 SSH远程配置教程
- CyberPanel Linux主机面板-支持 OpenLiteSpeed 简单、快速和开源的控制面板
- CyberPanel安装WordPress 配置伪静态规则
- AMH-WP 搭建个人博客网站:使用 AMH主机面板 WordPress安装







